2026 最新 Win10 系统推荐!
在日常使用电脑的时候,一款适配的 Win10 系统至关重要。不同的 Win10 在功能侧重、性能表现和资源占用等方面各有差异,那么如何从中挑选出既能满足高效办公需求,又能在娱乐时光带来畅快体验的系统呢?下面就和小编一起来看看吧。
更新日期:2021-12-12
来源:纯净版系统
我们在操作电脑的时候经常需要打开多个窗口,可以使用Alt+Tab快捷键来快速切换窗口,但是最近有win10 用户跟小编反映Alt+Tab不能正常切换窗口,该怎么办?下面我们就来看看详细的解决方法。
操作步骤:
打开开始菜单,点击windows,运行。

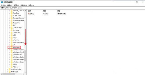
2输入regedit,确定,打开注册表。

在弹出的注册表对话框中,点击HKEY_CURRENT_USER下拉列表 。

再找到SOFTWARE打开下拉列表 。

再找到Microsoft打开下拉列表。

向下拉滚动条,找到Windows打开下拉列表 。

找到CurrentVersion打开下拉列表。

找到Explorer,选中单击。

在右侧窗口中找到AltTabSettings,如果没有可以在空白处右击,点击新建,dword(32位)值。

把名称修改为AltTabSettings后,双击打开。

弹出对话框,把AltTabSettings的数值数据改为00000001,确定。

电脑Alt+Tab窗口切换功能就恢复了。

2026 最新 Win10 系统推荐!
在日常使用电脑的时候,一款适配的 Win10 系统至关重要。不同的 Win10 在功能侧重、性能表现和资源占用等方面各有差异,那么如何从中挑选出既能满足高效办公需求,又能在娱乐时光带来畅快体验的系统呢?下面就和小编一起来看看吧。
设置Win10护眼模式颜色为绿色方法
在Windows10系统中,设置护眼模式颜色为绿色是一项非常实用的功能。通过调整屏幕的颜色温度,可以减少眼睛的疲劳感,特别是在长时间使用电脑的情况下,那么这个颜色我们要如何去设置呢?其实非常简单,下面就和小编一起来看看吧。
干净不带软件的纯净版Win10下载
纯净版Win10经过精心优化与深度处理,彻底剔除了所有第三方预装软件、推广程序以及冗余组件,确保用户在安装系统后,能即刻拥有一个清爽、无干扰的操作环境,那么我们要如何才能下载到这样的系统呢?下面就和小编一起来看看吧。
Win10系统如何设置默认打印机
在Windows 10系统中,设置默认打印机是一项非常实用的功能。而通过正确配置默认打印机,就可以确保每次打印文档时都使用您首选的打印机,从而节省时间和精力。下面将详细介绍如何在Win10系统中设置默认打印机的步骤,一起来看看吧。
Win10发现不了无线网络的三种解决方法
相信现在是有许多用户使用的电脑系统都是Win10系统,而在此过程中有一些小伙伴在使用过程中发现自己无法发现或连接到无线网络,这个问题会引起诸多不便,然而,遇到这种情况还是有几种常见的解决方法可以解决的,下面就和小编一起来看看吧。
如何切换联想拯救者显卡模式
在使用联想拯救者系列笔记本电脑时,合理切换显卡模式能够显著提升电脑性能,通过正确切换显卡模式,用户可以根据不同的使用场景和需求,优化电脑的性能和功耗表现,而联想拯救者是一款性能强大的游戏笔记本电脑,因此本文将向您介绍切换显卡模式的步骤。
联想Win10改Win7如何设置bios?联想Win10改Win7设置bios的方法
如果你使用的是联想电脑上的Win10系统,并希望将其更改为Win7系统,你可能需要进行一些BIOS设置以支持操作系统的安装和运行。在更改操作系统之前,你需要确保计算机的BIOS设置与Win7兼容,并按照正确的步骤进行配置。下面将提供详细的步骤,以帮助你在联想Win10电脑上设置BIOS以支持Win7。
戴尔Win10睡眠无法唤醒怎么办?戴尔Win10睡眠无法唤醒解决方法
戴尔Win10睡眠无法唤醒怎么办?当我们将戴尔Win10电脑置于睡眠状态后,期望能够通过简单的鼠标点击或键盘敲击来唤醒它,并继续使用,却发现戴尔Win10电脑进入睡眠后无论怎样操作都无法唤醒,不仅让我们感到困惑,还极大影响了工作和生活效率,下面小编带来简单的解决方法,确保用户能够正常使用戴尔Win10电脑。
戴尔Win10睡眠后花屏怎么办?戴尔Win10睡眠后花屏解决方法
戴尔Win10睡眠后花屏怎么办?戴尔Win10睡眠后出现花屏问题是一种常见的现象,用户休眠或待机后再次唤醒电脑时,屏幕可能会显示花屏的情况,极大地影响了使用体验,以下小编分享简单的解决方法,帮助您解决这个问题,这样戴尔Win10电脑进入睡眠状态后,点击唤醒就不会花屏。
华硕Win10开机自动进入Bios无限循环的解决方法
华硕Win10开机自动进入Bios无限循环怎么办?导致出现这一情况的原因有很多,例如系统引导文件损坏、bios错误导致无法识别硬盘、硬盘出了故障等原因。针对这些情况,下面小编带来了解决方法,希望可以帮到你!
Win10更新错误提示0x8007371b怎么办?更新错误0x8007371b的解决方法
当你在Windows 10中进行更新时,如果遇到错误提示代码0x8007371b,这可能会让你感到困惑和苦恼。错误代码0x8007371b通常表示系统在更新过程中遇到了某种问题。如果你遇到了这个问题,以下是可能的解决方法,希望能够帮助你解决这个问题。
Win10 20H2无法更新最新系统怎么办?Win10 20H2无法更新最新系统的解决方法
如果你的Windows 10版本是20H2,并且无法更新到最新的系统版本,有几种方法可以尝试解决这个问题。在遇到升级或更新问题时,一些常见的解决方案包括检查系统要求、重启计算机、运行Windows更新故障排除工具以及手动下载和安装更新,下面就和系统之家小编一起来看看吧。
Win10 20H2怎么升级到22H2?Win10 20H2升级到22H2的方法
微软通常会推出新的Windows 10功能更新,以提供更好的性能、安全性和功能改进,因此一些还在使用Win10 20H2版本的用户想要升级到最新的22H2,那么这时候我们应该如何去操作呢?下面小编就带来了一些升级方法,一起来看看吧。
Win10系统补丁更新在哪里?Win10更新补丁的教程
大家在操作电脑的时候最担心的就是系统出现漏洞,导致病毒入侵等等,因此微软定期发布补丁更新,以修复漏洞、增强系统安全性和稳定性,而在Win10系统中,你可以通过以下步骤找到系统补丁更新,那么下面就让我们一起来看看吧。
戴尔Win10忘记开机密码怎么办?戴尔Win10忘记开机密码解决方法
戴尔Win10忘记开机密码怎么办?当我们不小心忘记了我们给戴尔Win10电脑设置的开机密码时,想要进入我们的戴尔Win10电脑变得异常困难,有几种方法可以帮助我们恢复访问我们的电脑,下面就给大家详细介绍这几种方法,帮助大家重新获得对戴尔Win10电脑的控制权。